해당 글의 목적은 Github 소스 중에서 일정 Tag를 만들어서 코드 프리징(=Code Freezing)을 하여 추후 소스 배포를 위한 Releases 버전을 구성하는 방법이며, 해당 작성글은 이를 위한 환경설정 부분입니다.
💡 코드 프리징(Code Freezing)
- 소스 코드를 더 이상 개발하거나 수정하지 않는 단계를 의미한다.
- 대부분 다음 버전의 배포를 위하여 코드 프리징을 하는 경우가 많습니다.
1. 태그(Tag) 생성하기
해당 필자는 ‘Sourcetree’ 툴을 이용하여서 태그를 생성하는 방식을 서술합니다.
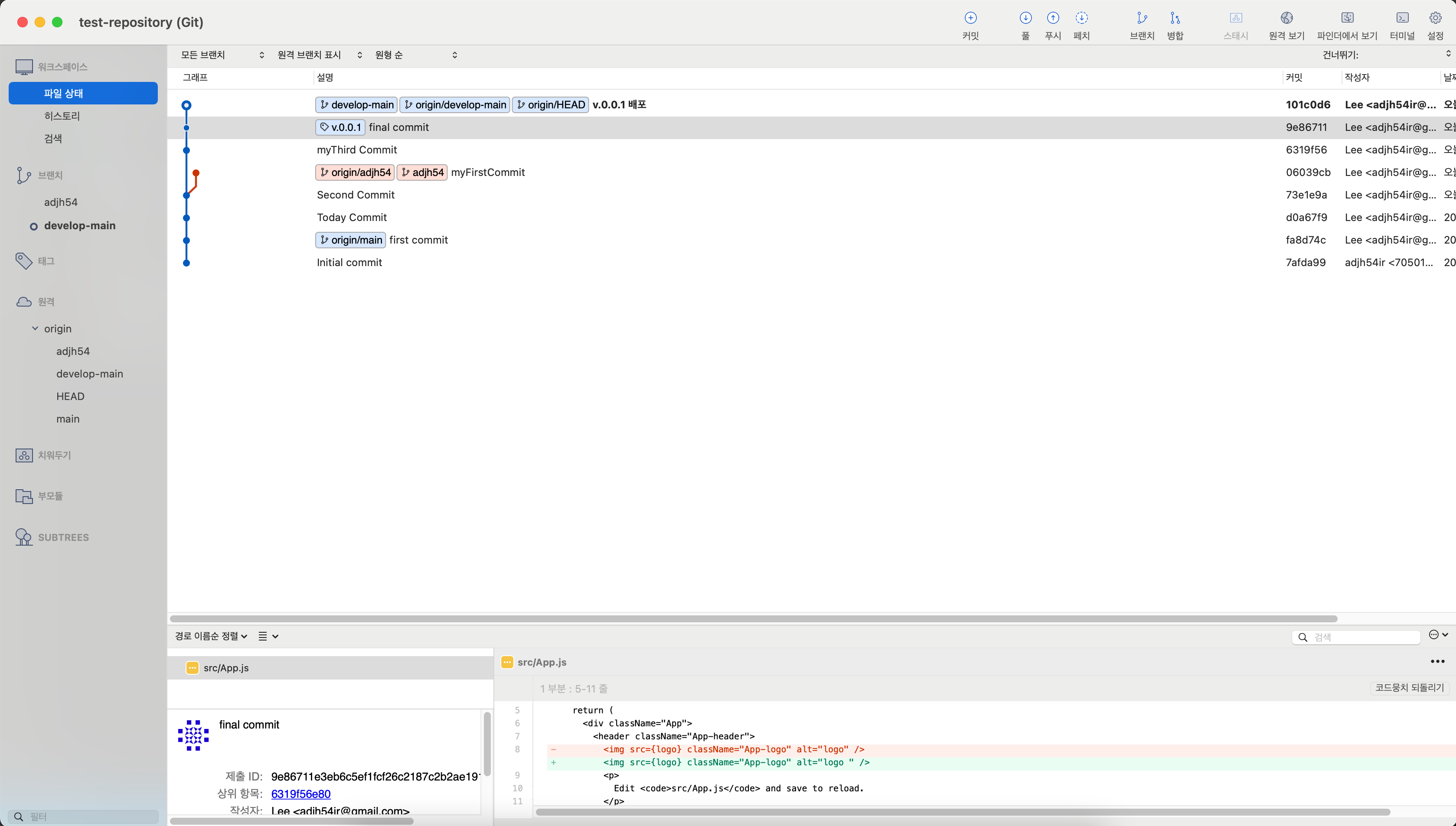
1. [Sourcetree] 태그를 만들려는 구간을 확인합니다

2. [Sourcetree] 해당 구간에서 오른쪽 마우스 키를 누른 뒤, ‘태그...’ 버튼을 누릅니다.

3. [Sourcetree] 태그 추가 팝업이 출력되며, 태그 이름을 입력하고 ‘추가 버튼을 누릅니다.
회사에서 사용 중인 버전 채번 방식을 이용하여 해당 태그를 작성하였습니다.

4. [Sourcetree] 해당 태그가 잘 생성됨을 확인하였습니다.

5. [Github] Github를 확인하였지만 태그가 생기지 않은 것이 확인되었습니다.
해당 브런치에 한번 더 커밋 & 푸시가 이루어져야 태그가 확인이 된다는 것을 확인하셔야 합니다.

6. [Sourcetree] 태그를 생성한 브런치에 한번 더 커밋 & 푸시를 수행합니다

Github내에 태그가 생성됨을 확인하였습니다

직접 들어가서 확인을 해보니 우리가 올린 태그가 잘 감지되었음을 확인하였습니다.

2. Releases 버전 생성하기
1. [Github] 해당 부분에서 ‘Create a new release’ 버튼을 누릅니다.

2. [Github] 해당 화면이 출력됨을 확인합니다

3. [Github] 저희가 만든 태그를 선택하고 메시지를 적습니다

4. [Github] 내용을 적고 ‘Publish release’ 버튼을 누릅니다

5. [Github] 그러면 아래와 같이 생성됨을 확인할 수 있습니다
💡해당 태그에 프리징 된 소스를 ‘zip’ 파일 혹은 ‘tar.gz’ 확장자로 다운이 가능해졌습니다.

💡 [참고] Github에 더 궁금하시면 아래의 링크를 참고하시면 도움이 됩니다.
| 주제 | 링크 |
| Github 주요 용어 -1: 기본 구조 | https://adjh54.tistory.com/22 |
| Github 주요 용어-2 : 기본 동작 | https://adjh54.tistory.com/363 |
| Github - JIRA 연동 방법 | https://adjh54.tistory.com/366 |
| Git Tag 및 Release 구성 방법 | https://adjh54.tistory.com/13 |
| Github Actions-1: 정의, 주요용어 | https://adjh54.tistory.com/50 |
| Github Actions-2: 환경설정, 적용예시 | https://adjh54.tistory.com/51 |
| Git 브랜치 전략의 종류 | https://adjh54.tistory.com/364 |
| Git 브랜치 전략 : Git-flow | https://adjh54.tistory.com/367 |
| Git 브랜치 전략 : Git-flow 변형 | https://adjh54.tistory.com/368 |
오늘도 감사합니다. 😀
'Github > 기본 환경설정' 카테고리의 다른 글
| [Github] 2차 인증(two-factor authentication) 설정 방법 : Passkeys 설정 (4) | 2023.12.18 |
|---|---|
| [Github] MacOS에서 Github 계정 바꾸는 방법 (2) | 2023.07.05 |
| [Github] 인증 오류 해결방법 : support tor password autnentication was remove on August 13, 2021. (2) | 2023.01.13 |
| [Github] Repository 참여자(Collaborators) 초대 방법 (0) | 2022.01.25 |
| [Github] 프로젝트 Github 연결 방법 (1) | 2022.01.22 |

